|
<< CLQUE PARA EXIBIR O CONTEÚDO >> NAVEGAÇÃO : Processos > PROCESSOS > IMP > PROCESSO PADRAO IMP |
1.PREMISSAS
1.1. A Declaração de Importação (DI – emitida pelo despachante aduaneiro) é obrigatória para os lançamentos e sequência do processo de importação no sistema.
1.2. Para ter acesso à tela IMP1000, o usuário deverá solicitar permissão por meio da tela INF1220 – Solicitação de Acesso a Programas.
Link: https://manual.denvererp.com.br/inf1220.html
1.3. Para obter privilégio em determinadas funcionalidades durante o processo de importação, o usuário deverá solicitar internamente ao gestor do módulo a alocação nos controles pré-estabelecidos abaixo:
o215 - FILIAIS QUE MESMO COM ORDEM PENDENTE A + 3 DIAS GERA SGF;
o186 - USUARIOS QUE PROCESSAM FECHAMENTO NO IMP4500 (PAG. FECHAMENTO);
o203 - EMPRESAS QUE AO LANCAR NF DE ENTRADA NO SISTEMA COM, GERA AUTOMATICO O LANÇAMENTO TAMBEM NO SCM.
Link: https://manual.denvererp.com.br/inf5004.html
1.4. O material deverá estar cadastrado na tela SCM2003 – Cadastro de Materiais, com o campo “Operação (IMP) ” devidamente preenchido.
Link: https://manual.denvererp.com.br/scm2003.html
1.5. O fornecedor deverá estar cadastrado na tela SGE2200 – Cadastro de Fornecedores, com as informações da aba Alocação, campos Classe e Subclasse do representante preenchidos com os valores 4 (Representante Vendas / 17 (Fornecedor).
Link: https://manual.denvererp.com.br/sge2200.html
1.6. A natureza da operação deverá estar cadastrada na tela FIS0001 – Cadastro Fiscal, na aba “Operação”, botão Outros Cadastros, aba “Filial x Operação”.
Link: https://manual.denvererp.com.br/fis0001.html
1.7. A taxa IVMS deverá estar cadastrada na tela SGE2060 – Manutenção de Taxa de IVM, na aba “Taxa de IVMS”, a qual será utilizada na taxa de câmbio, sendo carregada automaticamente na tela IMP1000, aba “Câmbio”.
1.8. O porto e o navio devem ser cadastrados na tela COM0040 – PAÍS X IDIOMA / UNIDADE X IDIOMA / PORTO / NAVIO, nas abas PORTO e NAVIO.
Link: https://manual.denvererp.com.br/com0040.html
1.9. A Solicitação de Compra deverá estar digitada na tela SCM0150 – DIGITACAO DE SOLICITACOES e aprovada na tela SCM0163 – APROVAÇÃO DE SOLICITACOES.
Links: https://manual.denvererp.com.br/scm0150.html
https://manual.denvererp.com.br/scm0163.html
1.10. A Ordem de Compra deverá estar digitada na tela SCM0170 – DIGITACAO DE ORDEM DE COMPRA, com o campo Importação = “Sim”, o IVM igual a 2 (Dólar), e aprovada na tela SCM0173 – APROVACAO DE ORDEM DE COMPRA.
Link: https://manual.denvererp.com.br/scm0170.html
https://manual.denvererp.com.br/scm0173.html
2.OBJETIVO
Este procedimento tem como objetivo orientar o usuário quanto à utilização da tela IMP1000, descrevendo as etapas necessárias para a geração do pedido, controle de embarque, digitação da declaração de importação, fechamento, conferência da variação cambial e geração do processo, consolidando a integridade das informações nos níveis fiscal, contábil e financeiro.
3.RESPONSABILIDADES
USUARIO:
3.1. Garantir que todas as premissas descritas no item 1 estejam devidamente cumpridas antes de iniciar o processo de importação na tela IMP1000.
3.2. Solicitar o acesso às telas (INF1220 – SOLICITAÇÃO DE ACESSO AOS PROGRAMAS), parametrizações e alocações (INF5004 – GESTÃO DE CONTROLES) necessárias, conforme as permissões definidas pelo gestor ou responsável.
3.3. Verificar se todos os cadastros obrigatórios (natureza da operação, material, fornecedor, taxa IVMS e documentos de compra) estão preenchidos corretamente e aprovados nas respectivas telas antes de executar o processo de importação.
3.5. Em caso de inconsistências ou bloqueios no processo, verificar primeiramente o cumprimento das premissas antes de acionar o suporte do sistema.
4.PROCEDIMENTO
4.1.IMP1000 - ABA PEDIDO

PEDIDO: Sequencial gerado automaticamente, após inclusão das informações; input automático
DATA PREVISTA EMBARQUE: Informar data prevista embarque; input manual opcional
DATA EMISSAO: Preenchimento automático com a data atual; input manual obrigatório
DATA DA CONFIRMAÇÃO: Preenchimento automático com a data atual; input automático opcional
REF: Informar a referência do pedido; input manual opcional
EXPORTADOR: Pressionar [F9] para listar, selecionar ou informar o código ou descrição do exportador; input manual obrigatório
REF: Informar a referência do exportador; input manual opcional
CONTATO: Informar o contato do exportador; input manual opcional
FABRICANTE: Pressionar [F9] para listar, selecionar ou informar o código ou descrição do fabricante; input manual obrigatório
REF: Informar a referência do contato; input manual opcional
CONTATO: Informar o contato do fabricante; input manual opcional
REPRESENTANTE (4-17): Preenchimento automático após informado o exportador; input automático obrigatório
REF: Informar a referência do representante; input manual opcional
CONTATO: Informar o contato do representante; input manual opcional
AGENTE EMBARQUE (30-1): Pressionar [F9] para listar, selecionar ou informar o código ou descrição do agente embarque; input manual opcional
REF: Informar a referência do agente do embarque; input manual opcional
CONTATO: Informar o contato do agente embarque; input manual opcional
REPRE. AG. EMB. (4-18): Pressionar [F9] para listar, selecionar ou informar o código ou descrição do representante ag.; input manual opcional
REF: Informar a referência do representante do agente do embarque; input manual opcional
CONTATO: Informar o contato do representante agente embarque; input manual opcional
CONSIGNATARIO (13-1): Pressionar [F9] para listar, selecionar ou informar o código ou descrição do consignatário; input manual opcional
REF: Informar a referência do consignatário; input manual opcional
CONTATO: Informar o contato do consignatário; input manual opcional
TRADING (36-1): Pressionar [F9] para listar, selecionar ou informar o código ou descrição da trading; input manual opcional
REF: Informar a referência do consignatário; input manual opcional
CONTATO: Informar o contato do consignatário; input manual opcional
FILIAL: Pressionar [F9] para listar, selecionar ou informar o código ou descrição da empresa e filial; input manual obrigatório
MOEDA: Pressionar [F9] para listar, selecionar ou informar o tipo da moeda; input manual obrigatório
TIPO DE NEGOCIO: Selecionar o tipo do negócio; input manual obrigatório
BANCO DOCUMENTO: Pressionar [F9] para listar, selecionar ou informar o código ou descrição do banco; input manual opcional
INCONTERMS: Pressionar [F9] para listar, selecionar ou informar a descrição do inconterms; input manual obrigatório
Nota: Inconterms define quem é responsável pelo transporte, seguro, desembaraço aduaneiro e entrega da mercadoria, garantindo maior clareza e segurança nas transações comerciais.
Exemplos de Inconterms mais utilizados:
•FOB (Free On Board): o vendedor é responsável até o embarque da mercadoria no navio.
•CIF (Cost, Insurance and Freight): o vendedor paga o frete e o seguro até o porto de destino.
•EXW (Ex Works): o comprador assume todos os custos e riscos a partir da retirada da mercadoria nas dependências do vendedor.
C.P.: Pressionar [F9] para listar, selecionar ou informar o código ou a descrição da condição de pagamento; input manual obrigatório
OPERAÇÃO: Selecionar o tipo de operação (Amostra, devolução, importação) e pressionar [F9] para listar, selecionar ou informar o código ou descrição da operação; input manual obrigatório
MODAL: Selecionar o tipo de modal (transporte); input manual obrigatório
FRETE: Selecionar a modalidade do frete (Prepaid ou Collect); input manual obrigatório
Nota: Frete Os termos Frete Prepaid e Frete Collect indicam quem é responsável pelo pagamento do frete no processo de transporte internacional:
•Frete Prepaid (frete pago na origem): o remetente/exportador paga o frete antes do embarque. É comum em negociações com Inconterms como CFR, CPT, CIP, DDU, DDP e DAT.
•Frete Collect (frete a pagar no destino): o destinatário/importador paga o frete na chegada da carga. Está associado a Inconterms como EXW, FCA, FAS e FOB.
NAVIO: Pressionar [F9] para listar, selecionar ou informar o código ou descrição do navio; input manual opcional
PORTO EMBARQUE: Pressionar [F9] para listar, selecionar ou informar o código ou descrição do porto de embarque; input manual opcional
PORTO DESTINO: Pressionar [F9] para listar, selecionar ou informar o código ou descrição do porto de destino; input manual opcional
PROFORMAS: Informar número da fatura proforma; input manual opcional
DATA PROFORMA: Preenchimento automático com a data atual; input automático obrigatório
SITUAÇÃO: Campo com valor inicial fixo 1 – Pendente. À medida que as operações são executadas, altera automaticamente o status para 2 – Atendido, 5 – Cancelado ou 6 - Suspenso.
VLR FRETE INTERNO: Informar valor frete interno; input manual opcional
VLR EMBALAGEM.: Informar valor da embalagem; input manual opcional
VALOR OUTROS: Informar valor outros; input manual opcional
PROCEDENCIA: Preenchimento automático com a informação da procedência; input automático obrigatório
OBS-PEDIDO: Pressionar [F9] para listar, selecionar ou informar o código ou descrição da observação do pedido; input manual opcional
OBS: Retorna as informações da observação do pedido;
LICENCIAMENTO: Pressionar [F9] para listar, selecionar ou informar o código ou descrição da observação do licenciamento; input manual opcional
LIC.: Retorna as informações da observação do licenciamento;
MERCADORIA GENERICA: Informar a descrição da mercadoria genérica; input manual opcional
INFO EMBARQUE: Informar dados complementar do embarque; input manual opcional

ORDENS DE COMPRA: Será redirecionado para a tela de itens, onde será necessário vincular a Ordem de Compra (OC).
Ao realizar essa ação, será aberta uma janela para informar o número da OC, previamente gerada na tela SCM0170 antes do início do processo de importação.
Após informar o número da OC ou pressionar [F9] para listar as ordens de compras, pressionar ENTER até o final da linha para que o sistema abra uma nova janela com os produtos vinculados. input manual obrigatório

Na nova janela, serão exibidos os itens da Ordem de Compra. O usuário deverá selecionar os itens que serão recebidos nesta importação e, se necessário, ajustar as quantidades, caso a entrega não seja total.
Ao confirmar essas informações, o sistema gerará automaticamente o número do Pedido de Importação.





4.2. IMP1000 - ABA EMBARQUE

•DADOS GLOBAIS:
SEQ EMBARQUE: Sequencial gerado automaticamente, após inclusão das informações; input automático
DATA DO EMBARQUE: Informar data prevista embarque; input manual opcional
REF: Preenchimento automático com a informação da referência (proformas); input automático
TIPO DE NEGOCIO: Preenchimento automático com o tipo do negócio; input automático
IMPORTAÇÃO: Preenchimento automático com o tipo de importação; input manual obrigatório
FILIAL: Preenchimento automático com a informação da empresa e filial; input automático
INCONTERMS: Preenchimento automático com a informação do inconterms; input automático
MOEDA: Preenchimento automático com a informação da moeda; input automático
SITUACAO: Campo com valor inicial fixo 1 – Pendente. À medida que as operações são executadas, altera automaticamente o status para 2 – Atendido, 5 – Cancelado ou 6 - Suspenso.
DRAWBACK: Preenchimento automático com a informação do drawback; input automático
Nota: O Drawback regime aduaneiro que permite a suspensão, isenção ou restituição de tributos incidentes sobre insumos ou produtos importados.
ATO CONCESSORIO: Informar o ato concessório; input manual opcional
DESPACHANTE: Pressionar [F9] para listar, selecionar ou informar o código ou descrição do despachante; input manual opcional
REF: Informar a referência do despachante; input manual opcional
CONTATO: Informar o contato do despachante; input manual opcional
RESPONSAVEL PELA COMPRA: Informar o responsável pela compra; input manual opcional
EMAIL RESPONSAVEL DA COMPRA: Informar o e-mail do responsável pela compra; input manual opcional
•LICENCA DE IMPORTACAO:
L.I.: Preenchimento automático com a licença de importação; input automático
DATA SOLICITACAO: Informar a data de solicitação da licença de importação; input manual opcional
DATA EMISSAO: Informar a data de emissão da licença de importação; input manual opcional
NUMERO: Informar o número da licença de importação; input manual opcional
DATA DEFERIMENTO: Informar a data de deferimento da licença de importação; input manual opcional
DATA VALIDADE: Informar a data de validade da licença de importação; input manual opcional
•EMBARQUE:
MODALIDADE: Preenchimento automático com a informação da modalidade; input automático
TIPO: Preenchimento automático com a informação do tipo do modal de transporte; input automático
Nota: Os nomes variam de acordo com o modal de transporte:
•BL (Bill of Lading): Para transporte marítimo ou fluvial.
•AWB (Air Waybill): Para transporte aéreo.
•CRT (Conhecimento de Transporte Rodoviário): Para transporte rodoviário internacional (menos comum em grandes operações entre continentes).
E.T.D.: Informar o tempo projetado quando uma remessa ou embarcação deve deixar um porto ou local de embarque; input manual obrigatório
NAVIO: Preenchimento automático com a informação do código e descrição do navio; input automático
MASTER: Conhecimento de embarque emitido pela companhia marítima (armador) ou companhia aérea para o agente de cargas (consolidador); input manual opcional
HOUSE: Conhecimento de embarque emitido pelo agente de cargas para cada importador/exportador, detalhando a carga individual que faz parte de uma consolidação; input manual opcional
CRT/MANIFESTO: Documento que legitima a posse da mercadoria no destino. É com base nele que o processo de despacho aduaneiro (desembaraço aduaneiro) é iniciado. Ele contém informações essenciais para a declaração de importação, como a descrição da mercadoria, peso, valor e, crucialmente, o valor do frete rodoviário internacional; input manual opcional
NRO CONHEC.: Informar o número do conhecimento; input manual opcional
ALTERACAO - NAVIO: Campo descritivo referente ao navio; input manual opcional
AGENTE EMBARQUE: Pressionar [F9] para listar, selecionar ou informar o código ou descrição do agente embarque; input manual opcional
ARMADOR: Pressionar [F9] para listar, selecionar ou informar o código ou descrição do armador; input manual opcional
EMBALAGEM: Pressionar [F9] para listar, selecionar ou informar o código ou descrição da embalagem; input manual opcional
VIAGEM: Informar o descritivo da viagem; input manual opcional
DATA ENVIO DOCUMENTOS ORIGINAIS: Informar a data de envio dos documentos originais; input manual opcional
DATA ENVIO INSTRUCAO DI: Informar a data de envio da instrução da declaração de importação; input manual opcional
DOCUMENTOS: Campo descritivo referente aos documentos; input manual opcional
•TRANSPORTE:
TRANSIT TIME: ou tempo de trânsito, refere-se ao período total que uma mercadoria leva para ser transportada de um ponto A até um ponto B. input manual opcional
DATA PREVISAO: Preenchimento automático com a informação da data de previsão; input automático
E.T.A.: Informar o dia da atracação (chegada); input manual
FREE TIME: Informar o período em que um contêiner pode ser utilizado sem a cobrança de taxas adicionais; input manual opcional
CONTAINER: Informar os dados do container; input manual opcional
DATA CHEGADA FABRICA: Informar a data de chegada na fábrica (destino); input manual opcional
PORTO EMBARQUE: Preenchimento automático com a informação do porto de embarque; input automático
PORTO DESTINO: Preenchimento automático com a informação do porto de destino; input automático
PORTO TRANSBORDO: Pressionar [F9] para listar, selecionar ou informar o código ou descrição do porto transbordo; input manual opcional
DATA ENVIO ROMANEIO: Informar a data do envio do romaneio; input manual opcional
DATA SOLIC. NUMERARIO: Informar a data da solicitação numerário; input manual opcional
DATA ENVIO NUMERARIO: Informar a data do envio numerário; input manual opcional
DATA RETIRADA PORTO DESTINO: Informar a data da retirada do porto de destino; input manual opcional
•REMOCAO:
A remoção de importação via DTA (Declaração de Trânsito Aduaneiro) permite ao importador transferir mercadorias entre recintos alfandegados com suspensão de tributos até o desembaraço final. O processo, controlado pela Receita Federal através do Siscomex Trânsito, oferece redução de custos e maior eficiência logística ao possibilitar o desembaraço em locais mais convenientes.
REMOCAO: Informar a remoção; input manual opcional
ARMAZEM: Informar o armazém; input manual opcional
D. TRANSITO: Informar o número da declaração de transito (DTA); input manual opcional
TIPO: Informar o tipo da declaração; input manual opcional
DATA: Informar a data da declaração; input manual opcional
•DESOVA:
Consiste na retirada de todos os produtos e cargas do interior do container para serem transportados e despachados.
DESOVA: Informar a desova; input manual opcional
DATA: Informar a data da desova; input manual opcional

•OUTROS:
PEDIDOS: Vincular o pedido ao processo de importação;

PEDIDO: Pressionar [F9] para listar, selecionar ou informar o código do pedido; input manual obrigatório


Pressionar ENTER ao final, para efetivar as informações.
SEGURO: Vincular o valor do seguro ao processo de importação;

SEQ EMBARQUE: Preenchimento automático com a informação do código sequencial do embarque; input automático
DATA: Preenchimento automático com a informação da data do embarque; input automático
CORRETORA: Pressionar [F9] para listar, selecionar ou informar o código da corretora; input manual obrigatório
REFERENCIA: Campo descritivo para informar a referência; input manual opcional
CONTATO: Campo descritivo para informar o contato; input manual opcional
DATA AVERBACAO: Informar a data averbação do seguro; input manual obrigatório
NUMERO AVERBACAO: Informar o número averbação do seguro; input manual obrigatório
VLR BASE SEGURO: Informar valor base do seguro; input manual obrigatório
%: Quando o percentual é informado manualmente, o sistema não realiza o cálculo automático. Quando o campo permanece em branco, o sistema calcula automaticamente o percentual, considerando a base de cálculo e o valor do seguro; input manual opcional
VLR SEGURO: Informar o valor do seguro; input manual obrigatório
OBS: Informar a descrição do seguro; input manual opcional

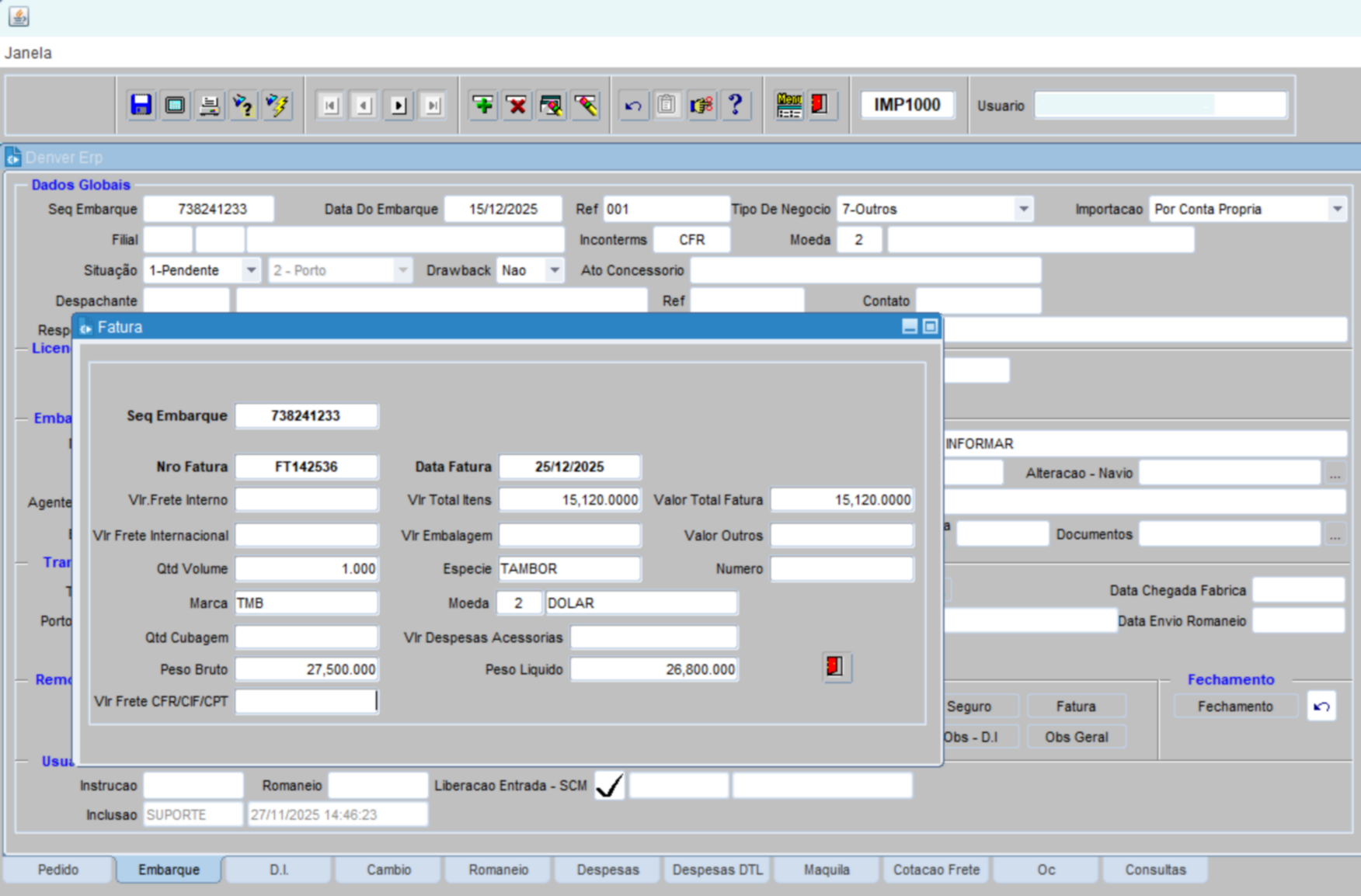
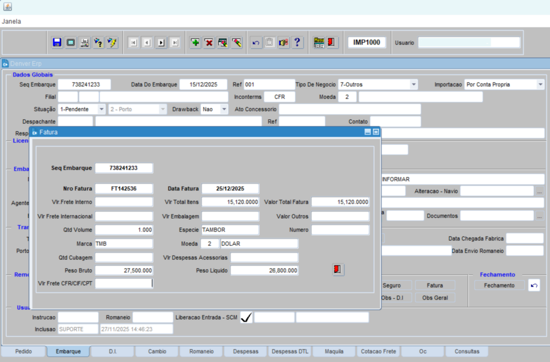
FATURA: Vincular a fatura ao processo de importação.

SEQ EMBARQUE: Preenchimento automático com a informação do código sequencial do embarque; input automático
NRO FATURA: Pressionar [F9] para listar, selecionar ou informar o código da fatura; input manual obrigatório
DATA FATURA: Informar a data da fatura; input manual obrigatório
VLR FRETE INTERNO: Informar o valor do frete interno; input manual opcional
VLR TOTAL ITENS: Preenchimento automático com o valor total dos itens; input automático
VALOR TOTAL FATURA: Preenchimento automático com o valor total da fatura; input automático
VLR FRETE INTERNACIONAL: Informar o valor do frete internacional; input manual opcional
VLR EMBALAGEM: Informar o valor embalagem; input manual opcional
VALOR OUTROS: Informar o valor outros; input manual opcional
QTD VOLUME: Informar a quantidade volume; input manual opcional
ESPECIE: Informar a espécie; input manual opcional
NUMERO: Informar o número da embalagem; input manual opcional
MARCA: Informar a marca; input manual opcional
MOEDA: Preenchimento automático com o tipo da moeda; input automático
QTD CUBAGEM: Informar a quantidade cubagem; input manual opcional
VLR DESPESAS ACESSORIAS: Informar o valor das despesas acessórias; input manual opcional
PESO BRUTO: Informar o peso bruto; input automático
PESO LIQUIDO: Informar o peso liquido; input automático
VLR FRETE CFR/CIF/CPT: Informar o valor frete CFR/CIF/CPT; input manual opcional

Pressionar ENTER ao final, para efetivar as informações.
OBS - D.I.: Campo descritivo para observações complementares da declaração de importação; input manual opcional


OBS GERAL: Campo descritivo para observações gerais; input manual opcional


•USUARIOS:
INSTRUCAO: Preenchimento automático com o usuário responsável pela geração do relatório IMP5050 – Instruções para Registro de D.I., emitido por meio da tela IMP1000; input automático
ROMANEIO: Preenchimento automático com o usuário que efetuou a geração do romaneio; input automático
LIBERACAO ENTRADA SCM: Preenchimento automático com a data da liberação para inclusão da nota de entrada no módulo SCM, bem como o usuário responsável pela liberação; input automático
INCLUSAO: Preenchimento automático com o respectivo usuário, data e hora em que a informação foi incluída e salva; input automático

4.3. IMP1000 - ABA D.I.

Após a emissão da Declaração de Importação (DI) pelo despachante aduaneiro, o seu preenchimento é realizado na tela IMP1000 – Aba D.I., com as respectivas informações referentes à declaração, impostos e taxa de câmbio.
•ORDEM DE EMBARQUE
SEQ EMBARQUE: Preenchimento automático com o sequencial do embarque; input automático
DATA EMBARQUE: Preenchimento automático com a data do embarque; input automático
•D.I.
DATA RECEBIMENTO D.I.: Informar a data de recebimento da D.I.; input manual
NUMERO D.I.: Informar o número de registro da D.I.; input manual
DATA D.I.: Informar a data da D.I.; input manual
DATA DESEMBARACO: Informar a data da conclusão do despacho aduaneiro; input manual
PRAZO DESEMBARACO: Informar o prazo do desembaraço; input manual
PARAMETROS: Informar o canal de parâmetros; input manual
Nota: Procedimento da Receita Federal do Brasil (RFB) utilizado para análise e controle das mercadorias durante o despacho aduaneiro, por meio do “sorteio de canais”, que define o nível de fiscalização aplicável a cada processo de importação.
•Canais de parametrização:
oCanal Verde: Desembaraço automático, sem exame documental ou verificação física, salvo indícios de irregularidade.
oCanal Amarelo: Exame documental obrigatório; se não houver irregularidades, dispensa verificação física.
oCanal Vermelho: Exige exame documental e verificação física da mercadoria.
oCanal Cinza: Inclui exame documental, verificação física e investigação especial para identificar possíveis fraudes, especialmente no valor declarado.
Para ilustrar:

•INCLUIR NA NOTA
Respectivos tributos que são calculados com base nas informações fornecidas na D.I.
ICMS: Selecionar SIM ou NÃO para incluir o tributo; input manual
PIS: Selecionar SIM ou NÃO para incluir o tributo; input manual
AFRMM (Adicional ao Frete para Renovação da Marinha Mercante):
Selecionar SIM ou NÃO para incluir o tributo; input manual
Taxa que incide sobre o frete marítimo cobrado pelas empresas que operam em portos brasileiros. O cálculo do AFRMM é feito sobre o valor do frete internacional, incluindo todas as despesas portuárias com a manipulação de carga.
COFINS: Selecionar SIM ou NÃO para incluir o tributo; input manual
SISCOMEX: Selecionar SIM ou NÃO para incluir o tributo; input manual
A taxa é cobrada para cobrir os custos operacionais do Sistema Integrado de Comércio Exterior (Siscomex), utilizado para registrar as operações de importação. Por este motivo, ela incide na DI (Declaração de Importação).
II: Imposto importação é utilizado pela receita federal para calcular tributos incidentes na importação;
Importante: Todas essas informações de tributos, contém informadas na declaração de importação (D.I.), emitida e disponibilizada pelo despachante aduaneiro.
•TAXA CAMBIO
TAXA CAMBIO - D.I.: Informar a taxa de cambio da D.I.; input manual
TAXA CAMBIO - DOLAR: Informar a taxa de cambio dólar; input manual
TAXA CAMBIO - FRETE: Informar a taxa de cambio do frete; input manual
•DEDUCAO
DEDUCAO: Informar a dedução; input manual
Redução de valores que não precisam ser pagos na importação.
Inclui: Taxas, contribuições ou encargos que não se aplicam à mercadoria.
•NCM
NCM: Pressionar [F9] para listar, selecionar ou informar o código do NCM; input manual obrigatório
AD: Informar o número da adição; input manual
II: Informar o imposto importação; input manual
IPI: Informar o IPI; input manual
ICMS: Informar a alíquota do ICMS; input manual
REDUCAO: Informar a redução; input manual
VLR PIS/PASEP: Informar o valor do PIS/PASEP; input manual
VLR COFINS: Informar o valor COFINS; input manual
VLR SISCOMEX: Informar o valor SISCOMEX; input manual
VLR AFRMM: Informar o valor AFRMM; input manual
REG TRIBUTACAO: Informar o regime tributação; input manual
PESO BRUTO: Informar o peso bruto; input manual
PESO LIQUIDO: Informar o peso liquido; input manual
VOLUME: Informar o volume; input manual
ESPECIE: Informar a espécie; input manual
Importante: Caso tenha mais de uma ADIÇÃO preencher os campos novamente.

4.4. IMP1000 - ABA CÂMBIO – INCLUIR PARCELA (1ª ETAPA)

SEQ EMBARQUE: Preenchimento automático com o sequencial do embarque; input automático
Condição Pagamento: Pressionar [F9] para listar, selecionar ou informar o código da condição de pagamento; input manual obrigatório
DIAS: Preenchimento automático com os dias, conforme informada a condição de pagamento; input automático
DATA VENCIMENTO: Preenchimento automático com a data de vencimento, conforme informada a condição de pagamento; input automático
DATA EMISSÃO: Preenchimento automático com a data atual; input automático
TIPO C.P.: Informar o tipo de condição de pagamento; input manual obrigatório
VLR PARCELA - M.E.: Informar o valor da parcela mercado externo; input manual obrigatório
SITUAÇÃO: Atualizado automaticamente conforme o andamento do processo de importação, sendo alterado a cada etapa, até o fechamento final da operação, por padrão inicia-se 1-Aberta.
CORRETORA CAMBIO: Pressionar [F9] para listar, selecionar ou informar o código da corretora cambio; input manual obrigatório
REF: Informar a referência; input manual opcional
CONTATO: Informar o contato; input manual opcional
OPERAÇÃO: Pressionar [F9] para listar, selecionar ou informar o código da operação; input manual obrigatório
DATA ENTRADA: Informar a data de entrada; input manual opcional
Observação:
Essa aba pode ser preenchida de duas formas:
1.Quando for adiantamento:
O preenchimento deve ser feito após o pedido e o embarque, pois o pagamento ocorre antes da liberação do processo.
2.Quando o pagamento for posterior:
O câmbio deve ser preenchido após a entrada da Nota Fiscal, na tela IMP4100.
➡️ Caso existam mais de uma parcela, inclua cada uma separadamente, clicando no “+” para adicionar as demais.

4.5. IMP1000 - ABA EMBARQUE (FECHAMENTO)
FECHAMENTO:

Clicar em “Fechamento”;
Será exibida a janela de fechamento, na qual deverá ser incluída a adição e embarque no processamento;

Clicar no “processar” para efetivar a operação;

Clicar em “OK” para gerar o fechamento;

Ao confirmar a geração do fechamento, a situação do embarque altera-se para “2 - ATENDIDO”;

4.6. IMP1000 - ABA ROMANEIO
Essa aba é utilizada para conferir as informações do embarque.
Após a verificação, se todos os dados estiverem corretos, deve-se solicitar ao faturamento a emissão da Nota Fiscal de importação na tela COM0540.

Para realizar a conferência das informações dos itens, clicar no botão: ![]()


4.7. COM0540 – GERAR NF IMPORTAÇÃO
oAcesse a tela COM0540 e clicar na aba “Gerar NF Importação”;
oInforme a sequência de embarque referente à importação;
oClique em “Processar” para gerar a Nota Fiscal de Importação.

oClicar no ícone "impressora" para processar a nf;


Link manual: https://manual.denvererp.com.br/com0540.html
Após a emissão da Nota Fiscal de Importação, ao acessar a tela IMP1000, na aba Romaneio, as informações referentes à nota emitida serão atualizadas automaticamente.

4.8. IMP4100 – ABA GERAR
Geração da Nota de Entrada (no módulo SCM - SUPRIMENTOS) após o recebimento físico das mercadorias na empresa.

ORDEM EMBARQUE: Informar o sequencial da ordem de embarque; input manual obrigatório
DATA DO EMBARQUE: Ao informar o sequencial da ordem de embarque, o campo é preenchido automaticamente; input automático

GERAR: Gerar processo;

4.9. SCM0203 – CONSULTA/DELEÇÃO NOTAS FISCAIS (NOTA GERADA IMP)

4.10. IMP1000 – ABA CÂMBIO (FECHAMENTO S/ FINANCEIRO - 2ª ETAPA)
Realizar o fechamento de câmbio.

NRO CONTRATO: Informar o número do contrato; input manual
DAT FECHAMENTO: Informar a data fechamento; input automático
DATA DEBITO: Informar a data débito; input manual
TIPO FECHAMENTO: Selecionar o tipo de fechamento; input manual
BANCO: Pressionar [F9] para listar, selecionar ou informar o código do banco; input manual
AGENCIA: Pressionar [F9] para listar, selecionar ou informar o código da agência; input manual
TIPO: Informar o tipo de conta; input manual
CONTA: Pressionar [F9] para listar, selecionar ou informar o código da conta; input manual
REGIAO: Campo descritivo para regiões; input manual opcional
TIPO DE PAGAMENTO: Selecionar o tipo de pagamento; input manual
TAXA CAMBIO: Informar a taxa de câmbio; input manual
OBS CORRETORA: Campo descritivo para observação corretora; input manual opcional
DESCONTO M.E.: Informar desconto mercado externo; input manual opcional
OBS FINANCEIRO: Campo descritivo para observação financeira; input manual opcional
Pressionar ENTER ao final, para efetivar as informações.



FECHAMENTO S/ FINANCEIRO: Gera a sequência do lançamento de baixa de pagamento importação no financeiro (SGF0220)
VALOR TOTAL GERAL R$: Campo preenchido automaticamente após fechamento s/ financeiro; input automático
SEQ SGF0220: Campo preenchido automaticamente após fechamento s/ financeiro; input automático
Altera-se a situação de 1 – aberta para 2- fechada

4.11. SGF0220 – CONSULTAR LANÇAMENTOS DE DÉBITOS E CRÉDITOS

4.12. IMP4500 – ABA FECHAMENTO (CÁLCULO VARIAÇÃO CAMBIAL)
Realiza o fechamento da variação cambial.

EMPRESA/FILIAL: Informar o código empresa e filial; input manual
PERIODO - ANO / MES PARA FECHAMENTO: Informar o ano e o mês do fechamento; input manual
MOEDA: Informar o código do tipo da moeda; input manual
SEQ EMBARQUE: Informar o sequencial do processo de importação; input manual
FECHAMENTO: Clicar no botão fechamento, para realizar a operação.


4.13. IMP4500 – ABA VARIAÇÃO (CONSULTA VARIAÇÃO CAMBIAL)
Realiza a consulta da variação cambial.

4.14. SCO1000 – GERAÇÃO DE LOTES CONTÁBEIS (LOTE 01 – COMPRA, LOTE 25 – FORNECEDOR ME e LOTE 59 – VARIAÇÃO IMPORTAÇÃO)

EMPRESA/FILIAL: Informar o código empresa e filial; input manual PERIODO: Informar a data inicial e final; input manual
ESCOLHA UMA OPÇÃO DE PROCESSAMENTO: Gerar Lote; input manual
SELECIONAR OS LOTES: LOTE 01 – COMPRA, LOTE 25 – FORNECEDOR ME e LOTE 59 – VARIAÇÃO IMPORTAÇÃO; input manual

Clicar em PROCESSAR – GERAR LOTE;


4.15. SCO1220 – ABA RELATÓRIOS – SCO0150 (CONFERENCIA MOVIMENTO CONTÁBIL)

Informar os parâmetros para geração do relatório.
Os campos destacados em vermelho, são obrigatórios de preenchimento.


4.1.16 IMP1000 – DEMAIS ABAS
•ABA DESPESA DTL
O quadro também pode ser informado manualmente para as despesas que não estão inclusas no embarque.
Para as despesas que estão inclusas no embarque pode utilizar o botão com a seta para baixo para importar as despesas.
DESPESAS
Esta aba é utilizada para informar todas as despesas adicionais que não constam na D.I., mas que devem compor o custo final da NF de Importação.

DATA DESPESA: Informar a data da despesa em que a mesma ocorreu; input manual
VENCIMENTO: Informar a data de vencimento da despesa; input manual
PESSOA: Informar o código do fornecedor responsável pela despesa; input manual
SECAO MOEDA: Informar o código da moeda da despesa (ex.: 2 - Dolar); input manual

Caso existam múltiplas despesas ou fornecedores distintos, utilize a próxima linha para incluir as demais informações.
DESPESAS – COMPOSIÇÃO:
Nesta aba ocorre a vinculação das despesas digitadas anteriormente para que componham o custo da NF.

Clicar na seta preta localizada no canto esquerdo da grade.
oA ação irá carregar automaticamente todas as despesas informadas anteriormente no embarque.
Os registros serão exibidos na seção Despesas Composição, onde deverão ser ajustados conforme necessidade.



•ABA DESPESA
Aba destinada à consulta das despesas cadastradas, após a inclusão das informações detalhadas na aba DESPESA DTL.

Modo consulta (F7)
Para habilitar o modo de consulta, pressione a tecla F7. Será ativado o modo consulta, permitindo pesquisar por sequencial de embarque, nota fiscal, operação, usuário ou data de inclusão.

Retorno Consulta (F8)
Após informar um dos parâmetros desejados, pressione F8 para executar a consulta. O sistema retornará os registros conforme os critérios informados. Caso os campos sejam deixados em branco, a consulta será realizada de forma geral, exibindo todos os registros disponíveis.


•ABA OC
Aba destinada à consulta de ordens de compras.

Modo consulta
Para habilitar o modo de consulta, informe o sequencial da ordem de compra e pressione a tecla ENTER para prosseguir com a pesquisa. Será retornada as seguintes informações:
•Ordem de compra
•Sequencial do pedido
•Data do pedido
•Sequencial do embarque
•Data do embarque
•Número da D.I.
•Data da D.I.
•Número da nota fiscal
•Data da nota fiscal

•ABA CONSULTAS
Ao informar o sequencial de embarque e pressionar ENTER, o sistema retornará, de forma consolidada, todas as vinculações relacionadas a esse sequencial no processo de importação, apresentando as seguintes informações:
•Nota de importação gerada (COM0540);
•Processo gerado (IMP4100);
•Dados do financeiro;
•Ordens de compra vinculadas.

